一、引言
在如今快速变化的业务环境中,产品研发团队常常面临诸多挑战:业务变更快得让人应接不暇,传统研发项目管理模式束手束脚,团队协同模糊不清,项目进度更是像雾里看花……

二、全方位功能架构:覆盖研发每一个环节

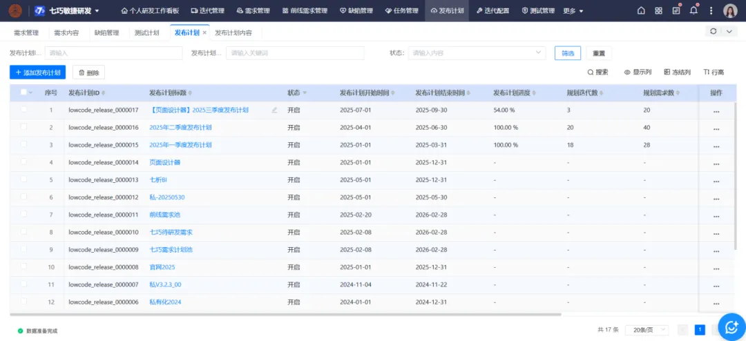
1、发布管理:研发目标有的放矢
发布计划是研发工作的总蓝图。系统支持产品经理快速创建发布计划,明确版本目标(如“V3.2版本聚焦用户留存优化”)、上线时间节点,并直接在计划内关联待开发的迭代、待实现的需求、待修复的缺陷以及待完成的任务。比如,当规划“Q4季度核心功能上线”计划时,可一次性将“会员体系搭建”“支付流程优化”等迭代纳入其中,同时关联对应的需求文档和已知缺陷,避免计划与执行脱节,确保所有研发动作都围绕核心目标推进。


2、迭代管理:研发节奏张弛有度


3、需求管理:关联链路全程可溯


4、缺陷管理:问题修复快速精准

5、任务管理:工作安排灵活适配

6、测试管理:质量把控层层递进

7、工作看板:工时效率心中有数

8、自定义报表:研发数据一目了然
研发过程中,数据是决策的依据。不同角色间需求各异,比如管理者关注整体研发效能、产品经理关注需求交付进度、测试负责人关注缺陷修复效率,系统支持团队根据不同角色需求,自由选择数据维度和展示形式。

三、重新定义敏捷研发,不止“快”更在于“通”
如果说功能架构是系统的“骨架”,那么独特亮点就是系统的“灵魂”。七巧一站式敏捷研发系统凭借六大核心优势,将“敏捷”从理念落地为可操作的流程,让研发不仅“速度快”,更“协作稳、质量优”。
1、研发全生命周期贯穿,打破“环节割裂”
传统研发中,发布计划、迭代、需求、任务、缺陷、测试常常是“各自为战”——发布计划存在Excel里,迭代用项目管理工具管,缺陷靠测试工具记录,数据不互通导致研发流程变成碎片化环节。而七巧低代码实现了模块互联贯穿:从发布计划拆解出迭代,从迭代分解出需求和任务,任务开发过程中发现的缺陷可直接关联需求和迭代,测试计划则围绕迭代和需求制定,所有环节数据实时同步。

2、研发全链路实时监控,告别“进度模糊”
“这个迭代会不会延期?”“哪些环节卡顿了?”——这些问题曾是研发管理者的“日常焦虑”。七巧低代码通过“层层关联+实时汇总”的方式,让研发进度一目了然。

3、研发沟通实时协作,减少“信息延迟”
研发中的很多问题,都源于“沟通不及时”——产品经理更新了需求文档,开发人员没看到;测试人员发现了缺陷,开发人员没收到提醒。七巧低代码将“沟通”嵌入需求、缺陷等每一个环节,让信息直接在“问题发生地”流转,避免消息丢失、理解偏差,协作效率大幅提升。

4、自定义测试计划编排,保障“质量可控”
不同的研发场景,对测试的需求也不同——新功能上线需要多轮测试,紧急缺陷修复可能只需一轮自测。七巧低代码支持自定义测试计划编排,团队可根据实际需求设置测试轮次(涵盖研发自测、一轮功能测试、二轮兼容性测试、灰度测试等),确保产品上线前质量可控。

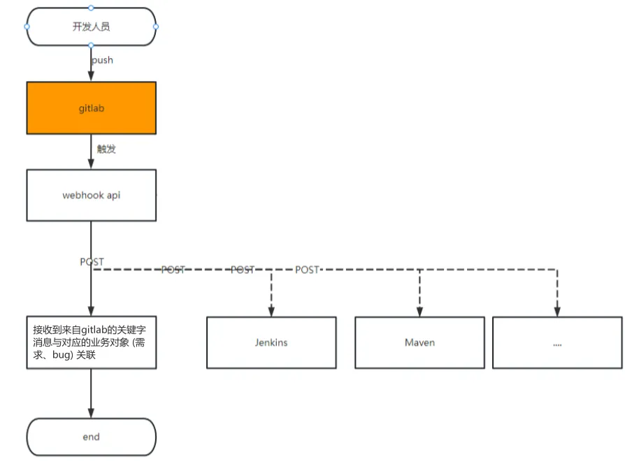
5、GitHub/GitLab集成,实现“代码-需求联动”
代码管理是研发质量的核心环节,但传统模式下,代码提交与需求、缺陷脱节——开发人员提交了代码,管理者不知道这些代码对应哪个需求;测试人员想查看缺陷的修复代码,需要开发人员手动提供链接。七巧低代码实现了与GitHub/GitLab的实时对接:开发人员提交代码时,只需在提交信息中加入需求ID或缺陷ID,系统就会自动将该代码记录关联至对应的需求或缺陷详情页。产品经理和测试人员进入后,能直接查看关联的代码提交记录,点击链接就能跳转到GitHub/GitLab查看具体代码,实现“需求-代码-缺陷”联动,代码质量更易把控。


6、多端协作无缝衔接,确保“工作不断链”
七巧系统支持PC端+移动端无缝衔接,确保研发工作不会因“不在电脑前”而停滞,真正实现“随时随地处理工作”。

四、用数字化工具,让研发效率有“质的飞跃”
在如今“快鱼吃慢鱼”的市场竞争中,研发效率直接影响着企业的创新速度和市场竞争力。七巧一站式敏捷研发系统,不是一类简单的“工具集合”,更是一套“产品研发全生命周期解决方案”。无论是中小型企业的快速迭代需求,还是大型企业的复杂研发管理,该系统都能通过低代码的灵活适配和个性化定义能力,助力团队大幅提升研发效能。
